Wayman Basic i Wayman PRO:
1. Nowy checkbox 'Jedyny odpowiedzialny'
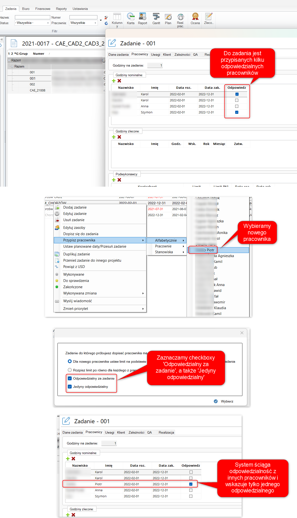
W module Zadania, podczas przypisywania pracowników za pomocą prawego przycisku myszy, dodano nowy checkbox "Jedyny odpowiedzialny":

Jego celem jest usprawnienie procesu przekazywania odpowiedzialności w sytuacjach, gdy do wielu zadań przypisanych jest kilku pracowników odpowiedzialnych za ich realizację.
2. Rewizja godzin
Usprawniono proces dopisywania godzin na zadaniach ze statusem 'Wykonywana zmiana' - system ściąga blokadę i zezwala na raportowanie godzin zgodnie z liczbą wpisaną w polu 'Godziny na zmianę'.

UWAGA
Ze względu na to, że data zaraportowanych godzin w karcie realizacji jest zapisywana bez wskazania godziny, proces wprowadzania zmian nie może zostać zrealizowany w tym samym dniu.
Przykładowo:
Pracownik raportuje 6 godzin na zadanie w dniu 2025-02-13, następnie zmienia status zadania na Zakończone, a później na Wykonywana zmiana. W takiej sytuacji nie ma możliwości zaraportowania dodatkowych godzin na ten sam dzień, w którym zadanie zostało zakończone i ponownie otwarte. W związku z tym konieczne jest zaraportowanie godzin w kolejnym dniu 2025-02-14.
Dokonano również usprawnień w aplikacji, poprawiono działanie wybranych funkcji i zwiększono stabilność systemu, aby zapewnić jeszcze lepsze doświadczenie użytkownika. Wprowadzone zmiany obejmują optymalizację procesów oraz drobne korekty funkcjonalności, co pozwala na bardziej efektywne i niezawodne korzystanie z programu.